NethubUserManual old

来自Bouffalo Lab Docs
张良留言 | 贡献2026年3月6日 (五) 06:24的版本
跳转到导航 跳转到搜索

Nethub User Manual

基于BL616C/BL618M/BL618DG/BL616CL 的 Linux 主机通信方案,提供内核模块和用户态控制工具。

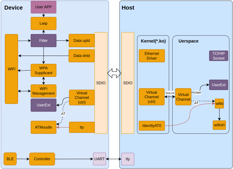
系统架构

主机-设备架构图

说明:当前控制通道通过 tty 传输,后续将支持通过 VirtualChannel 传输 AT 命令。

组件说明

组件 类型 说明
bflbwifictrl 用户态 命令行工具,通过 Unix Socket 与守护进程通信
bflbwifid 用户态 守护进程,负责设备通信和 WiFi 连接管理
libbflbwifi 用户态 静态库,提供 WiFi 控制 API
nethub_vchan_app 用户态 VirtualChannel 通信程序,提供私有数据通道(消息包传输,非流式)
mr_sdio.ko 内核态 内核驱动模块,支持 SDIO 接口

数据流向

用户命令:
bflbwifictrl → bflbwifid → libbflbwifi → /dev/ttyAT → 内核驱动 → 设备

URC事件:
设备 → 内核驱动 → /dev/ttyAT → bflbwifid → 解析处理 → 网卡配置

工作流程:
加载内核模块 → 启动守护进程 → TTY 通信建立 → 准备就绪

快速开始

NetHub SDIO 快速入门演示
NetHub SDIO 快速入门演示

本演示展示了完整的操作流程:编译 → 加载内核模块 → 启动守护进程 → WiFi 连接 → 网络通信 → 消息收发。

设备端编译和烧录

cd examples/wifi/nethub

# 编译命令形如
make CHIP=<芯片名称> BOARD=<开发板名称>
# 如果用的BL616
make CHIP=bl616 BOARD=bl616dk
# 如果用的BL616cl
make CHIP=bl616cl BOARD=bl616cldk
# 如果用的BL618dg
make CHIP=bl618dg BOARD=bl618dgdk CPU_ID=ap
# 烧录命令形如
make flash CHIP=<芯片名称> COMX=<串口名称>
# 如果用的BL618dg
make flash CHIP=bl618dg COMX=/dev/ttyUSB0

主机端编译和测试

# 假设已经将 bsp/common/msg_router/linux_host 复制到host,并在其目录下
cd linux_host/userspace/nethub/

# 编译和加载内核模块
./build.sh build
sudo ./build.sh load

# 启动守护进程(默认使用 /dev/ttyAT0)
sudo ./output/bflbwifid -p /dev/ttyAT0

# 连接 AP(有密码)
sudo ./output/bflbwifictrl connect_ap "SSID" "password"

开发指南

系统要求

  • 内核版本:Linux 3.7+(内核模块需要)
  • 架构:x86_64、ARMv7(树莓派)、ARMv8(树莓派 4/5)
  • 依赖:gcc、make、libc、pthread

兼容性说明

  • ✅ 用户空间程序(bflbwifid/bflbwifictrl):无内核版本限制
  • ✅ 内核模块(mr_sdio.ko):支持 Linux 3.7+
  • ✅ 已测试:Linux raspberrypi 6.12.25+rpt-rpi-v8

命令参考

build.sh 命令

命令 说明
build 编译内核模块、virtualchan 和 bflbwifictrl
clean 清理所有编译产物
load 加载内核模块 mr_sdio.ko
unload 卸载内核模块

bflbwifictrl 命令

命令 说明
scan 扫描附近 AP
connect_ap <SSID> [密码] 连接到 AP
disconnect 断开连接
status 查看连接状态
version 查看固件版本

功能特性

bflbwifid(守护进程)

  • TTY 通信:与 WiFi 模块通过串口通信
  • AT 协议:解析和封装 AT 指令
  • 状态管理:维护 WiFi 连接状态
  • Unix Socket:提供 IPC 通信接口
  • GOTIP 自动配置(可选):收到 IP 后自动配置 Linux 网卡

bflbwifictrl(命令行工具)

  • CLI 接口:通过 Unix Socket 与守护进程通信
  • 简洁易用:提供常用 WiFi 操作命令
  • 状态查询:实时显示连接信息

GOTIP 自动配置功能(默认启用)

当 WiFi 模块获取 IP 后,会自动:

  1. 解析 URC:+CW:GOTIP,IP:xxx,gw:xxx,mask:xxx,dns:xxx
  2. 配置网卡:ip addr addip route add default
  3. 配置 DNS:写入 /etc/resolv.conf

注意事项

  • 部分host需要禁用 NetworkManager:sudo systemctl disable --now NetworkManager
  • 需要禁用 dhcpcd:sudo systemctl disable --now dhcpcd
  • 默认网卡名为 mr_eth0(可在代码中修改)

代码修改与编译

修改代码后重新编译

# 只编译 bflbwifictrl
cd bflbwifictrl
make clean && make

# 或使用 build.sh 编译所有
cd ..
./build.sh build

重新加载内核模块

sudo ./build.sh unload
sudo ./build.sh load

Virtual Channel 私有数据收发

Virtual Channel 提供了一套独立于 AT 命令的私有数据传输通道,可用于用户自定义应用数据的双向传输。

概述

Virtual Channel 支持三种数据类型:

  • USER (0x01):用户私有数据(推荐用于用户自定义应用)
  • AT (0x02):AT 命令数据(todo)
  • SYSTEM (0x03):系统相关数据(todo)

设备端 API

参考文件components/net/nethub/transport/sdio/sdio_virtualchan/virtualchan.h

核心 API

int nethub_vchan_user_send(const void *data, uint16_t len);
int nethub_vchan_user_recv_register(virtualchan_dnld_cb_t dnld_cb, void *cb_arg);
typedef int (*virtualchan_dnld_cb_t)(void *arg, uint8_t *data_buff, uint16_t data_size);

主机端 API

参考文件bsp/common/msg_router/linux_host/userspace/nethub/virtualchan/nethub_vchan.h

核心 API

int nethub_vchan_init(void);
int nethub_vchan_user_send(const void *data, size_t len);
int nethub_vchan_user_register_callback(nethub_vchan_recv_callback_t callback);

/* 回调函数类型定义 */
typedef void (*nethub_vchan_recv_callback_t)(const void *data, size_t len);

数据格式说明

消息帧格式(自动处理,用户无需关心):

+----------+-----------+-------+--------+
| data_type| reserved  | len   | data[] |
| 1 byte   | 1 byte    | 2 bytes| N bytes|
+----------+-----------+-------+--------+
  • data_type:数据类型(USER=0x01, AT=0x02, SYSTEM=0x03)
  • reserved:保留字段(固定为 0)
  • len:用户数据长度
  • data[]:实际用户数据

完整示例

参考以下完整示例代码:

  • 设备端examples/wifi/nethub/app/src/virtualchan/app_vchan.c
  • 主机端bsp/common/msg_router/linux_host/userspace/nethub/virtualchan/nethub_vchan_app.c

使用限制

项目 限制
最大数据长度 1500 字节(可配置)
传输方式 消息包传输(非流式)
通信方向 双向(设备 ↔ Host)

运行测试程序

# 编译(在 nethub 目录下)
cd virtualchan
make

# 运行测试程序
sudo ./nethub_vchan_app

# 在程序中使用命令
nethub_vchan> send user hello              # 发送 ASCII 字符串
nethub_vchan> send user hex 0102030405     # 发送十六进制数据
nethub_vchan> test flow 100 512            # 流量测试(100个包,每包512字节)
nethub_vchan> test mtu 1024                # MTU测试(发送1024字节)
nethub_vchan> status                       # 查看统计信息
nethub_vchan> help                         # 查看帮助

常见问题

找不到串口设备

# 查看可用串口
ls /dev/ttyACM* /dev/ttyUSB*

# 添加用户到 dialout 组(避免每次都用 sudo)
sudo usermod -aG dialout $USER
# 然后重新登录

IP 配置后自动消失

原因:NetworkManager 或 dhcpcd 覆盖了手动配置。

解决

# 禁用 NetworkManager
sudo systemctl stop NetworkManager
sudo systemctl disable NetworkManager

# 禁用 dhcpcd
sudo systemctl stop dhcpcd
sudo systemctl disable dhcpcd

查看调试日志

# 查看守护进程日志
tail -f /var/log/bflbwifi.log

# 查看内核日志
dmesg -w

# 守护进程前台运行(查看实时输出)
sudo ./output/bflbwifid -p /dev/ttyAT0 --foreground

编译错误

# 确保安装必要的开发包
sudo apt-get install build-essential libc-dev-i386

# 树莓派需要安装 32 位兼容库
sudo apt-get install libc6:i386 libstdc++6:i386